Toàn bộ hoạt động xét tuyển năm 2025 của Trường Đại học Sư phạm Hà Nội (HNUE) đều xoay quanh nguyên tắc “tạo thuận lợi tối đa cho thí sinh, đảm bảo công bằng giữa các phương thức và minh bạch trong từng khâu”.
Với những thí sinh sử dụng kết quả từ nhiều phương thức tuyển sinh khác nhau như thi tốt nghiệp THPT, kỳ thi đánh giá năng lực riêng (SPT) hay tổ hợp các chứng chỉ, nhà trường sẽ thực hiện quy đổi điểm về cùng một thang điểm 30 để xét tuyển đồng đều. Mỗi ngành học có một tổ hợp gốc được coi là tiêu chuẩn để làm cơ sở quy đổi điểm từ các tổ hợp khác.
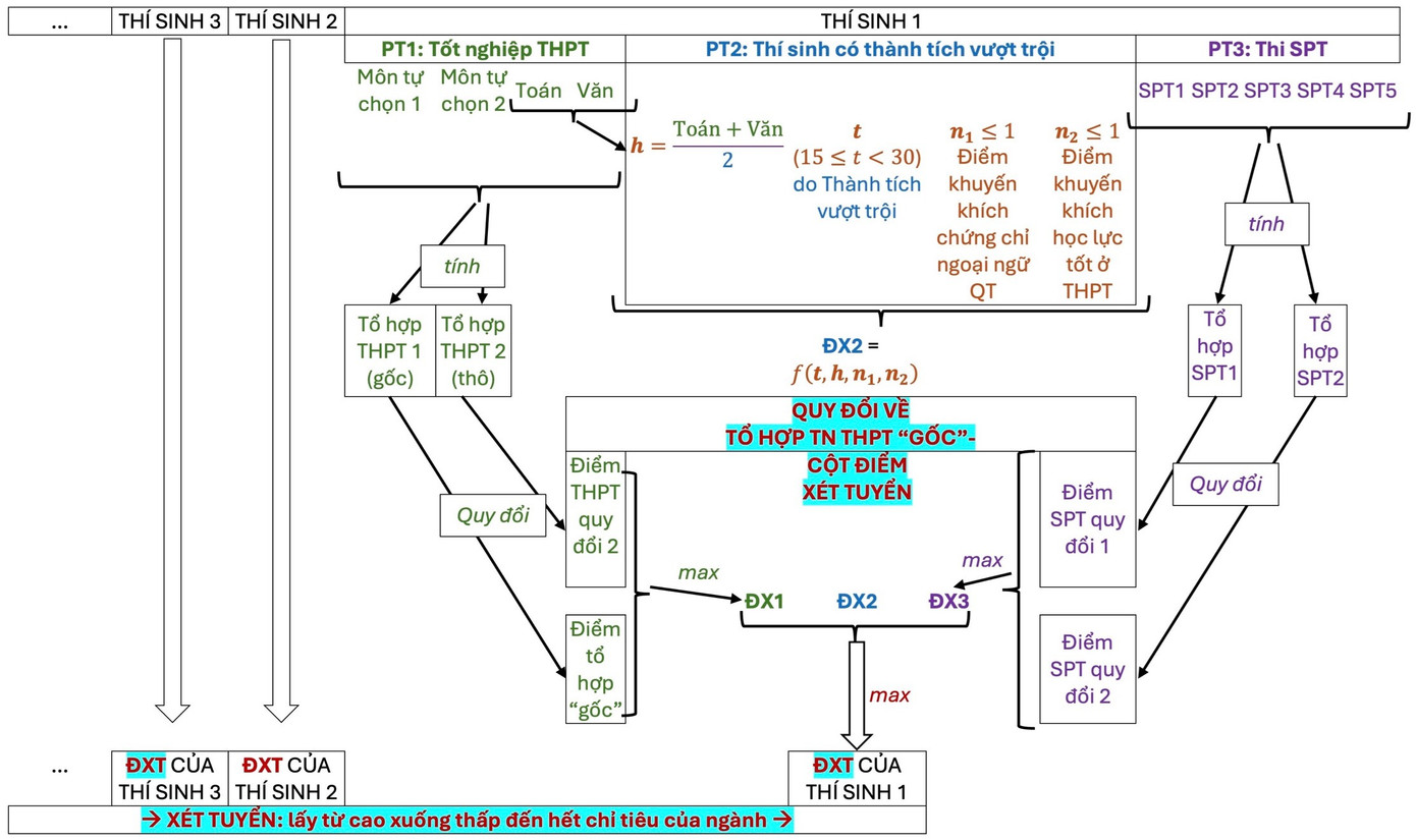
![]() |
| Sơ đồ quy đổi và xét tuyển năm 2025. |
Đáng chú ý, thí sinh không cần thực hiện bất kỳ bước tính toán thủ công nào. Nhà trường sẽ tự động quy đổi và chọn ra giá trị điểm xét tuyển cao nhất từ 3 nguồn: Điểm thi tốt nghiệp THPT (ĐX1), điểm từ các tổ hợp phương thức khác (ĐX2 nếu có), và điểm từ kỳ thi SPT do trường tổ chức (ĐX3). Trong 3 giá trị này, hệ thống sẽ tự động sử dụng giá trị cao nhất để xét tuyển vào từng ngành theo nguyện vọng đã đăng ký, qua đó tối ưu cơ hội trúng tuyển cho thí sinh.
Phương pháp quy đổi mà HNUE áp dụng là kỹ thuật bách phân vị (percentile rank), được điều chỉnh và hiệu chỉnh theo từng năm tuyển sinh để phản ánh sát nhất tương quan điểm số giữa các nhóm thí sinh.
Cụ thể, dữ liệu điểm thi từ các phương thức sẽ được đưa vào bảng phân tích, xác định các mốc phần trăm, từ đó xây dựng hàm chuyển đổi tuyến tính giữa điểm gốc và điểm quy đổi. Việc này nhằm đảm bảo sự công bằng tuyệt đối, giữ nguyên thứ tự tương quan giữa các thí sinh trước và sau khi quy đổi.
![]() |
| Bảng quy đổi minh họa, chạy trên dữ liệu tuyển sinh năm 2024. |
Quy trình xét tuyển năm nay tại HNUE cũng được thiết kế theo lộ trình tự động, khép kín và công khai. Sau khi Bộ GD&ĐT chuyển dữ liệu điểm, nhà trường sẽ xây dựng bảng quy đổi theo từng phương thức xét tuyển. Dữ liệu sau quy đổi sẽ được đăng tải trên hệ thống tuyển sinh để thí sinh có thể tra cứu điểm xét tuyển theo từng ngành, tổ hợp và phương thức.
Sau đó, HNUE tiến hành xét tuyển đồng thời trên toàn bộ các phương thức, lựa chọn nguyện vọng cao nhất trong số những ngành đủ điều kiện trúng tuyển. Nếu có sự sai lệch giữa nguyện vọng đã đăng ký tại hệ thống của Bộ và cổng tuyển sinh của trường, nhà trường có thể từ chối kết quả xét tuyển để đảm bảo sự thống nhất và nghiêm túc.
![]() |
Việc lọc ảo sẽ được thực hiện đồng bộ theo quy định của Bộ GD&ĐT. Sau khi có kết quả cuối cùng, HNUE sẽ công bố điểm chuẩn và danh sách trúng tuyển chính thức trên hệ thống quốc gia và trang thông tin của trường.
Thông qua việc công bố sớm và chi tiết các nguyên tắc, phương pháp và quy trình xét tuyển, Trường ĐH Sư phạm Hà Nội khẳng định cam kết tạo ra một mùa tuyển sinh minh bạch, hiệu quả và có lợi nhất cho thí sinh. Trong bối cảnh cạnh tranh cao, việc đảm bảo công bằng giữa các phương thức và linh hoạt trong quy đổi điểm số sẽ là lợi thế lớn cho thí sinh có năng lực thực sự và chiến lược chọn nguyện vọng hợp lý.
Thông tin chi tiết và bảng quy đổi điểm sẽ được cập nhật tại website chính thức của Trường ĐH Sư phạm Hà Nội.
![]() |



